
Swordy Bot
Manage & monetize your Discord community with NFTs
5 followers
Manage & monetize your Discord community with NFTs
5 followers
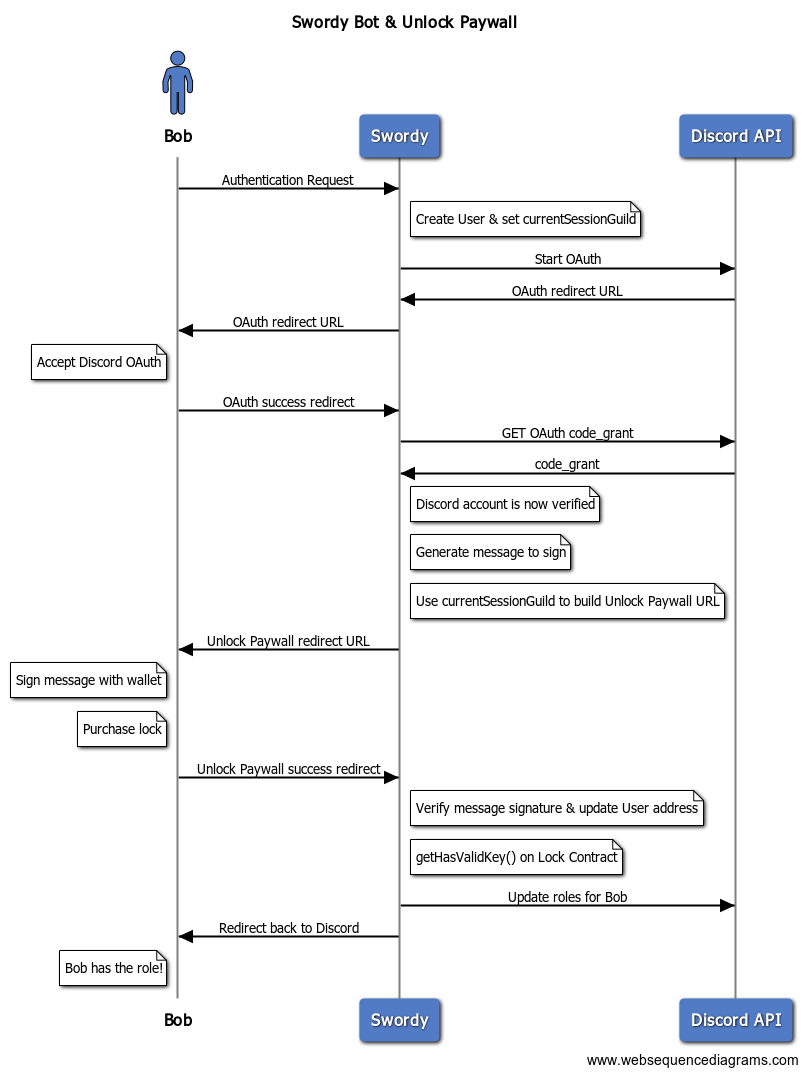
Manage & monetize your Discord server with NFTs! Integrated with Unlock Protocol (recently featured on TechCrunch), SwordyBot lets you automatically grant/limit access to your Discord. Your members can buy access through Eth or fiat via credit card/Stripe.






Unlock
The Game Wallet
Flocker.app
The Game Wallet
Cotivate
The Game Wallet
Unlock
The Game Wallet
Discord Bots