Launched this week
Stellar
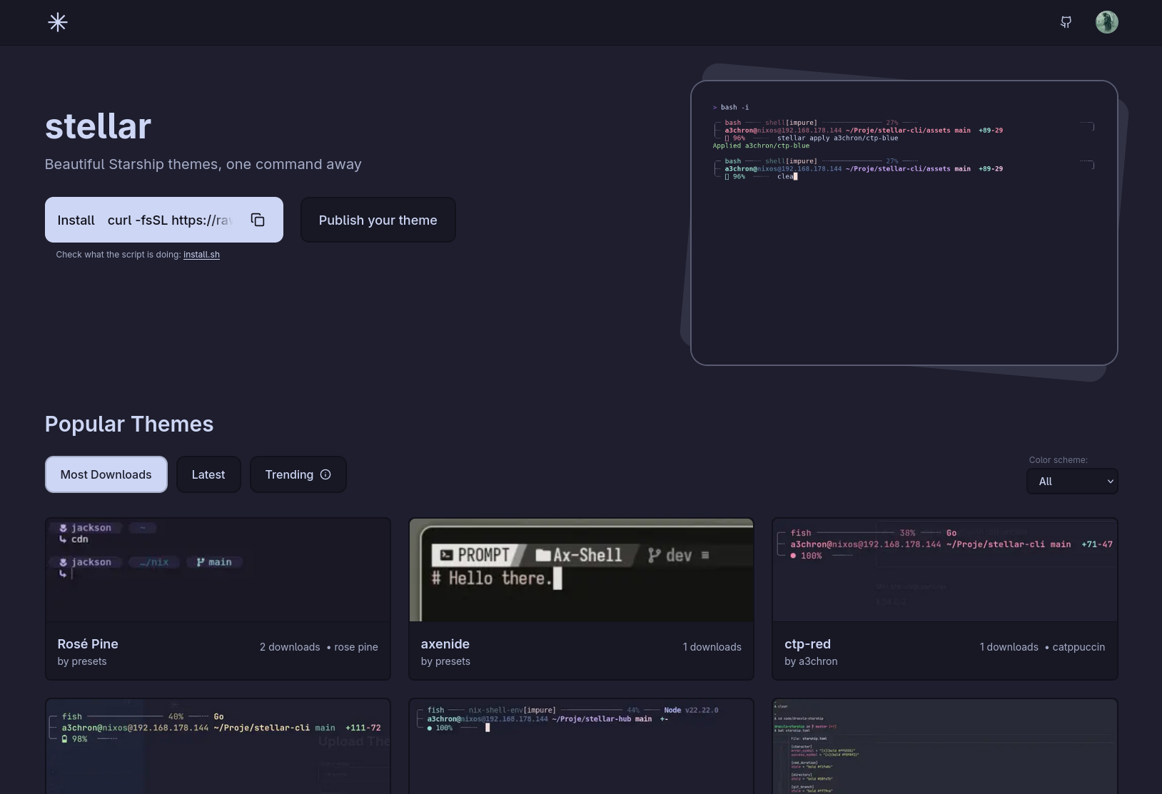
Starship prompt theme manager
4 followers
Starship prompt theme manager
4 followers
Stellar is a theme manger for starship prompts. You can easily switch between your local starship configs, or get & switch between community themes







