Launched this week

Claude Code Viewer
Visualize full Claude Code CLI sessions in a rich UI
3 followers
Visualize full Claude Code CLI sessions in a rich UI
3 followers
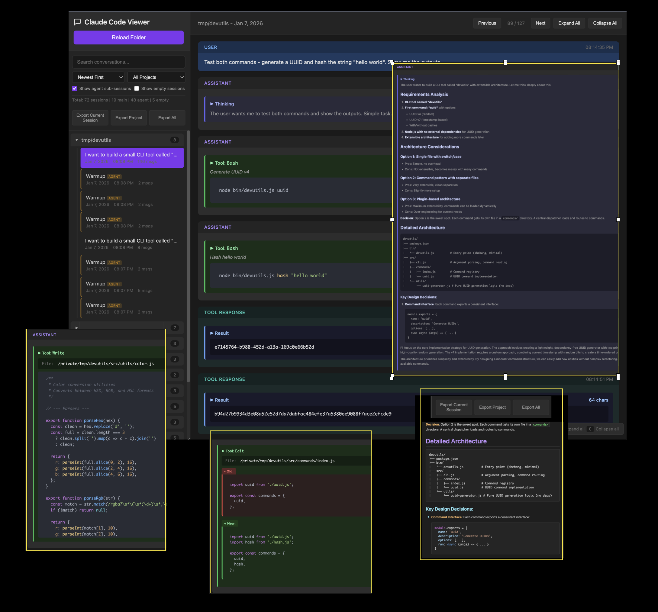
There is no good tool to view all Claude Code CLI sessions in a modern rich interface. The terminal interface is not great for sessions across projects. Saved as unreadable Json files with cross refs. This is a 100% local, private, single page html to view the session with thinking, code diffs, tool use, agents, etc. Explore sessions across projects - search, sort, list, filter, and export them to markdown files. Note: Not affiliated with Anthropic or Claude.







Payment Required
Launch Team / Built With

NMI Payments — Don’t Integrate Payments Until You Read This Guide
Don’t Integrate Payments Until You Read This Guide
Promoted
Maker
📌Report

