Xplorer
A Secure, 100% Local API Client
106 followers
A Secure, 100% Local API Client
106 followers
Stop sending API secrets to the cloud. 🛑 Meet Xplorer: The secure, 100% local-first API client. It runs your existing Postman collections instantly—ZERO migration needed. 🔒 No Cloud Sync 👤 No Accounts Required 🚫 No Telemetry ⚡️ Core Features Perpetually Free. Built for enterprise teams who need an "escape hatch" from cloud-forced tools. Your data stays on your machine. Period.




Karate Labs
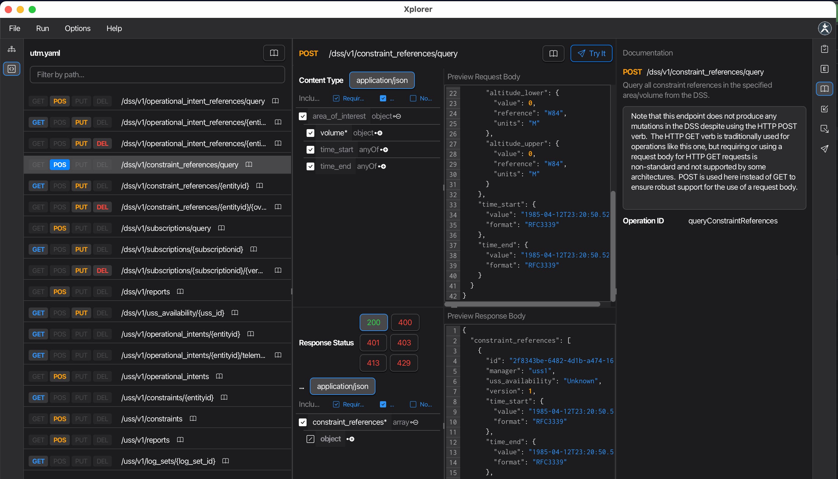
Next week, we release an update with deep OpenAPI and Swagger support. This is designed to get you from a spec to a live HTTP request in just a few clicks. One click to build a JSON payload and one click to bring up the API request playground (note the "Try It" button). Also, the best, human-friendly way to navigate those thousand-line YAML files you have, instead of relying on verbose generated HTML. Stay tuned !
Karate Labs
This was just released in 2.2.0: https://xplorer.karatelabs.io/docs/openapi
Swytchcode
What specs does the tool support?
Karate Labs
@chilarai postman collections (all versions) are supported.
You can also import from cURL. OpenAPI and Swagger support is coming next week.
Swytchcode
@ptrthomas awesome. Someone taking the fight to postman! Would love to stay in touch
Finally, an API client that doesn't leak secrets to the cloud. Been nervous about using cloud-based tools for sensitive stuff. Does it support importing Postman collections? I have tons of them and migration would be a nightmare otherwise.
Avaturn Live
Congrats on launch! Hope the momentum keeps building for you!
Karate Labs
@ruvik_milkis much appreciated!