
tunnel-tool
A dashboard and API to share services.
0 followers
A dashboard and API to share services.
0 followers
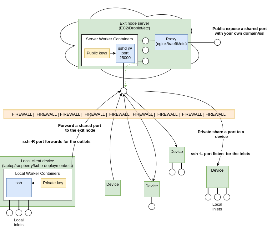
This is a dashboard and API to let you control and share services. Save time and help a team of remote developers share their services with other team members, IOT devices, Kubernetes cluster or integration test environments in a secure and intuitive way.



Launch Team

Wispr Flow: Dictation That Works Everywhere — Stop typing. Start speaking. 4x faster.
Stop typing. Start speaking. 4x faster.
Promoted
Maker
Report
