Launched this week

Thuki
Floating AI for macOS. Free & Local. No cloud, no API keys.
19 followers
Floating AI for macOS. Free & Local. No cloud, no API keys.
19 followers
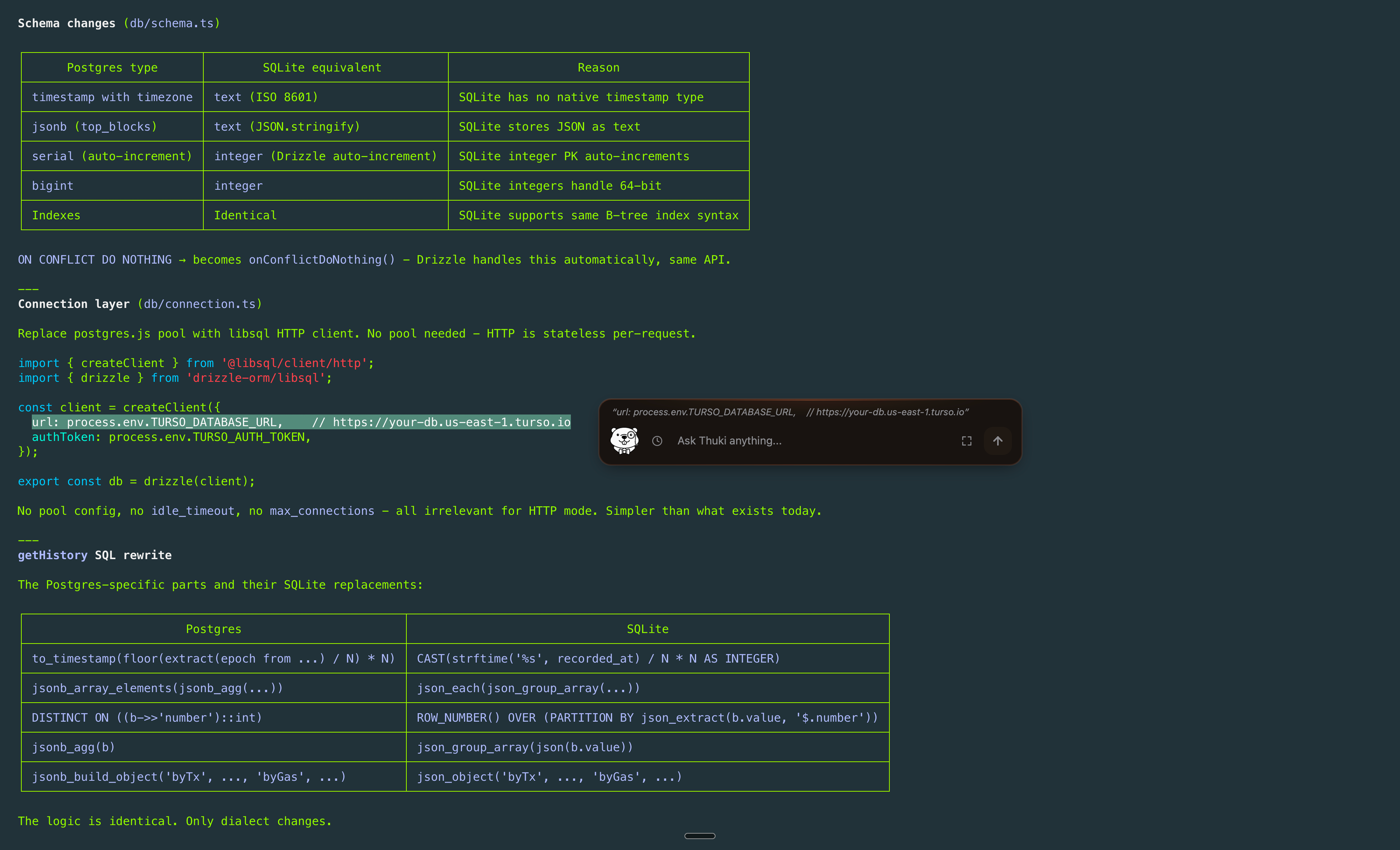
A free, open-sourced, fully local AI overlay for macOS. Double-tap Control and Thuki floats up on top of whatever you're working on, even fullscreen apps. No API keys. No subscriptions. No cloud. Your data stays on your machine.







Hey y'all! Logan here and it's my first time launching on PH 💪
So I built Thuki (Thư kí - Vietnamese for secretary) because I wanted a lightweight way to ask an AI a quick question without leaving what I was doing or paying for yet another subscription.
Double-tap `Control` key and it floats up right on top of whatever you're working on, even fullscreen apps. Highlight text on any app for pre-filled context, paste an image, or type `/screen` to instantly capture your full screen for even richer context.
Once Thuki's up, ask your question, get an answer, toss the convo, back to work. All in one Space.
Everything runs locally via Ollama, ships with Gemma 4 (Google's latest open source model) by default. No API keys. No subscriptions. No telemetry. No cloud. Your conversations live in a local SQLite database on your machine and nowhere else. Free and open source under Apache 2.0.
Built with Tauri v2, Rust, React, and TypeScript.
Still a WIP, but it works. And lots more features awaiting in the roadmap.
Would love your honest feedback! What would make this actually useful in your daily workflow?
Repo: https://github.com/quiet-node/thuki
Image AI App
Congrats on the launch, very interesting app! Will give it a try
@glauberramos Hey thanks much!