
SuperLightTUI
5 lines to a Rust TUI — or zero, with the visual editor
1 follower
5 lines to a Rust TUI — or zero, with the visual editor
1 follower
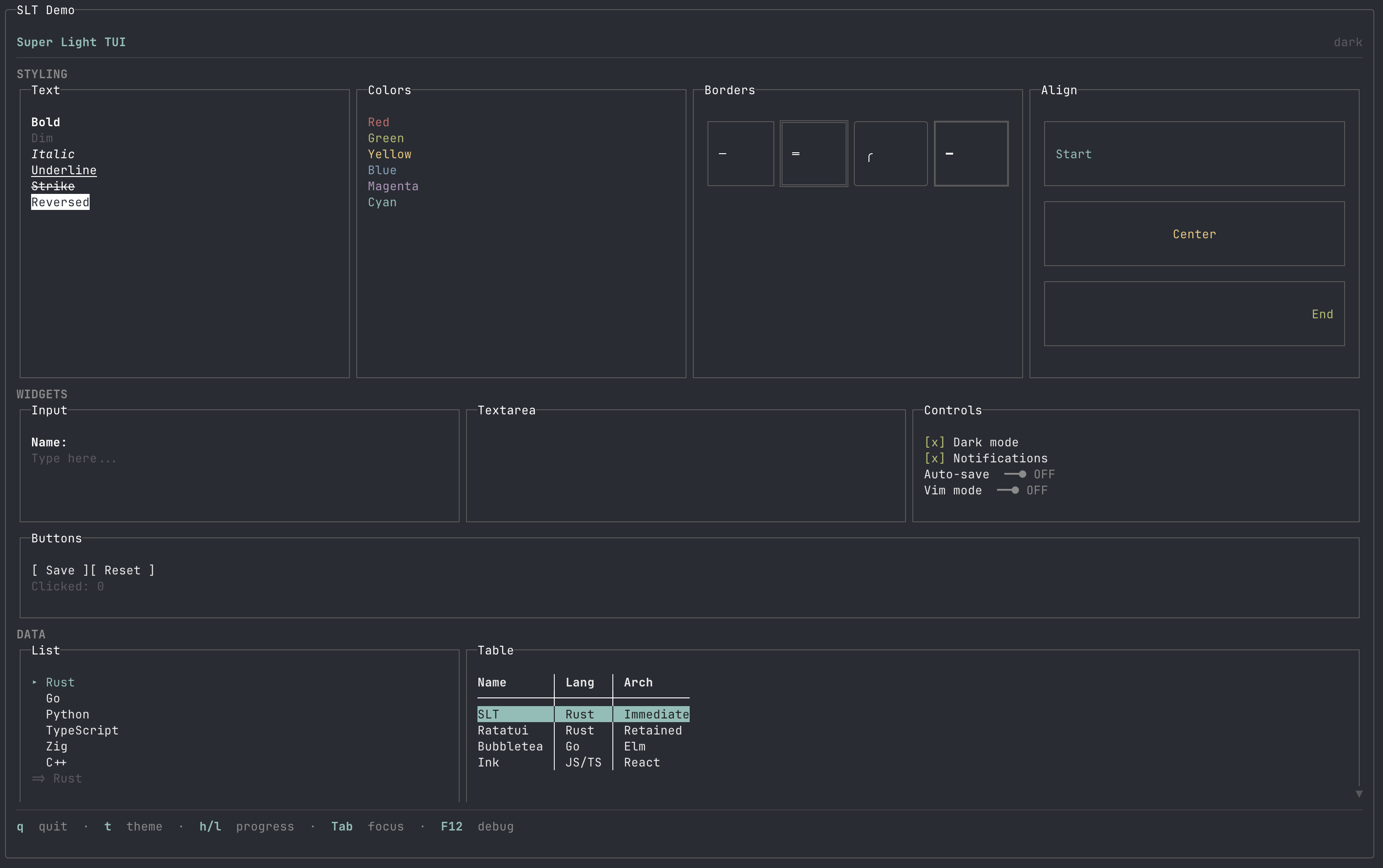
SuperLightTUI lets you build Rust terminal UIs in 5 lines — no App trait, no message enums, just a closure. It ships with flexbox layout, Tailwind-style chaining, 50+ widgets, and zero unsafe code. tui.builders is its visual editor: drag widgets onto a canvas, tweak properties, switch between 7 themes, and export production-ready Rust (or Ink/TypeScript) instantly. No signup required. Whether you code by hand or vibe-code with AI, the small grammar means less boilerplate and faster iteration.




