
Raven
Central Communication Platform
0 followers
Central Communication Platform
0 followers
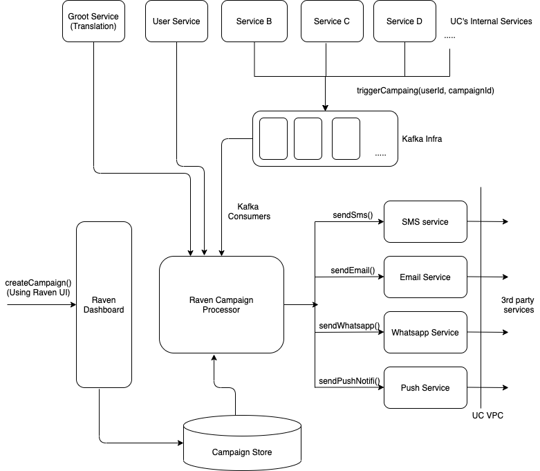
Raven is a central communication platform that is able to handle bursts of communications and provides a dashboard from where parameterised communications including SMS/Email/Whatsapp/Push can be easily configured while performing multiple A/B tests, without having to involve the developers.



StrollUp