Launching today
PrettyMux
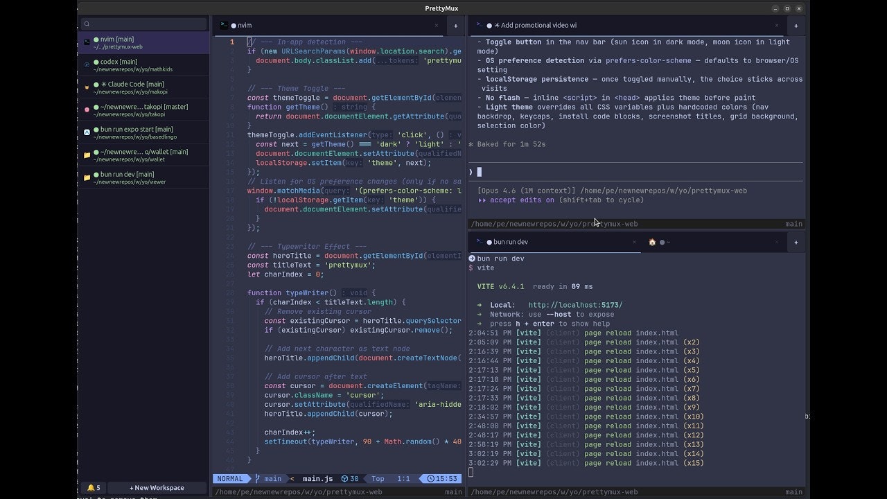
The linux terminal built for Agents and Multiplexing
11 followers
The linux terminal built for Agents and Multiplexing
11 followers
Native Linux GTK4 app built on Ghostty with vertical tabs, split panes, and agent notification rings. Streamline your workflow using lightning-fast quick search, command navigation, and seamless browser integration. Fully extensible and automatable via a powerful socket API designed for advanced developer control.





PrettyMux