
Indigo DQM Data Management System
Professional and secure data management, query and reporting
0 followers
Professional and secure data management, query and reporting
0 followers
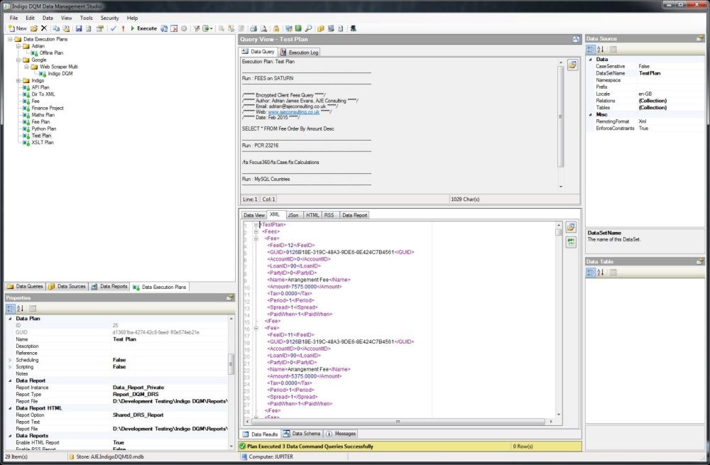
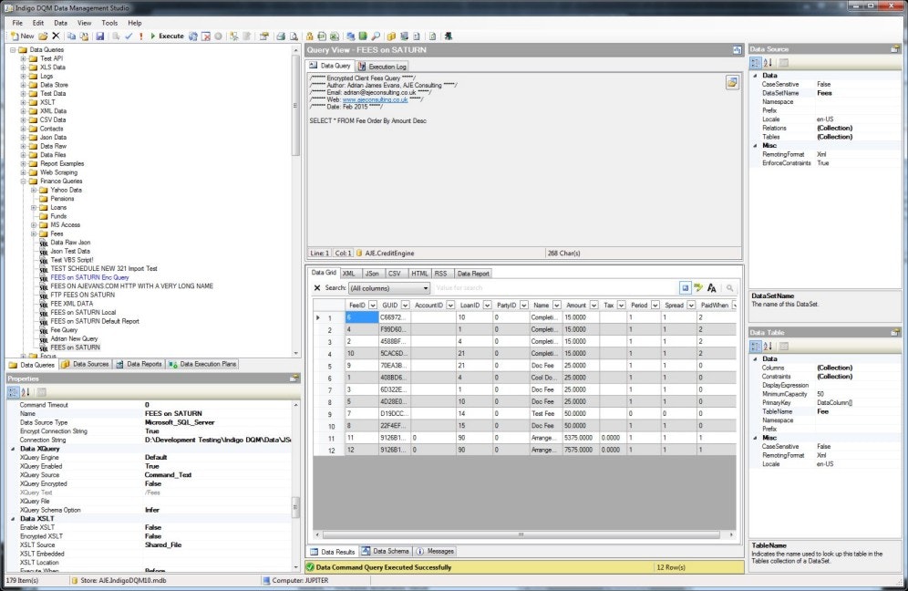
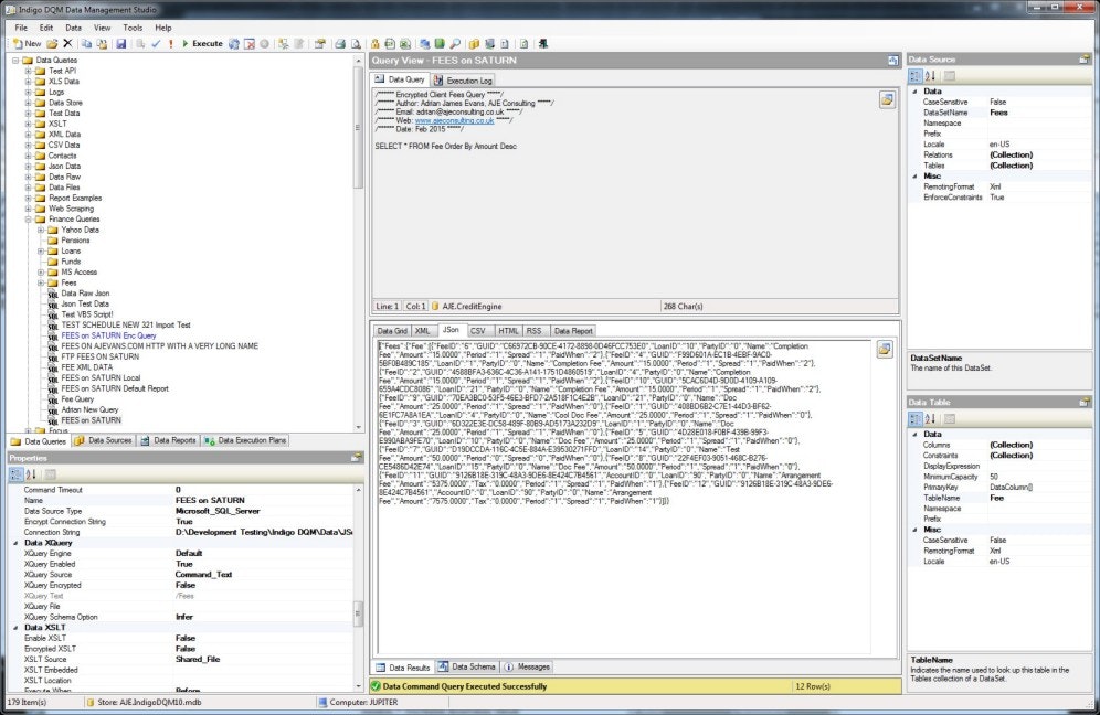
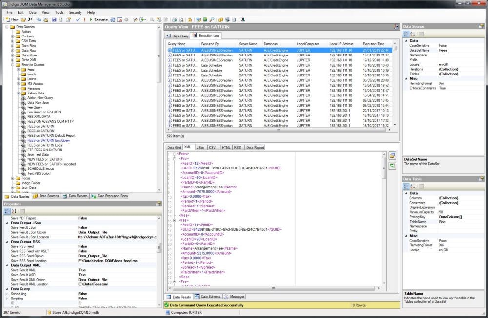
Indigo DQM represents the ultimate in professional and secure data management and reporting. With a significant range of expert capabilities included in an all-in-one solution all your data requirements are satisfied with this powerful software system.









































