
EasyRD
#easyrd.dev #diagram #dbml #alternative
2 followers
#easyrd.dev #diagram #dbml #alternative
2 followers
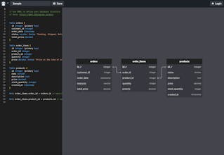
easyrd: Create ERDs effortlessly using DBML, a popular DSL. Edit code to generate database diagrams instantly. Simplify table relationship visualization for developers. User-friendly and ChatGPT-compatible for easy DBML creation.



Free
Launch Team / Built With

Webflow | AI site builder — Start fast. Build right.
Start fast. Build right.
Promoted
Hunter
📌Report

