Valentina Studio

Valentina Studio

Cool GUI for MariaDB, MySQL, PostgreSQL, SQLite, SQL Server

5.0
1 review

48 followers

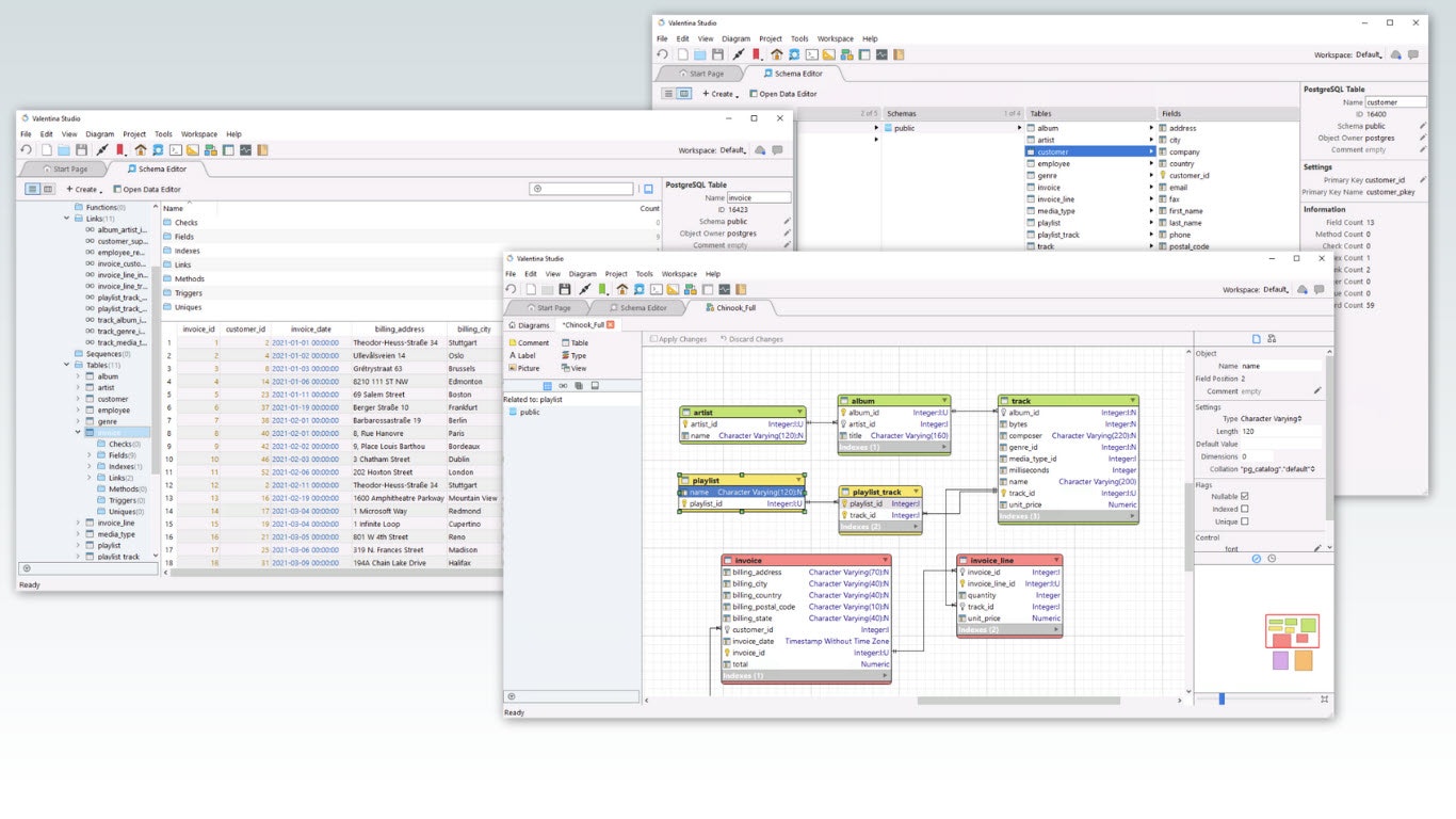
Valentina Studio is a suite of tools for working with your data. Utilize powerful Schema, SQL and Data Editors to work with all major databases including MySQL, PostgreSQL, MS SQL Server, MariaDB, SQLite and our own ValentinaDB object-relational database. In Studio PRO, design and deploy Valentina Reports with a free viewer with Report Designer. Build cross-platform forms with Forms Designer and deploy royalty free on macOS, Windows & Linux. Leave FileMaker Pro & MS Access behind forever.
This is the 7th launch from Valentina Studio. View more

Valentina Studio 16

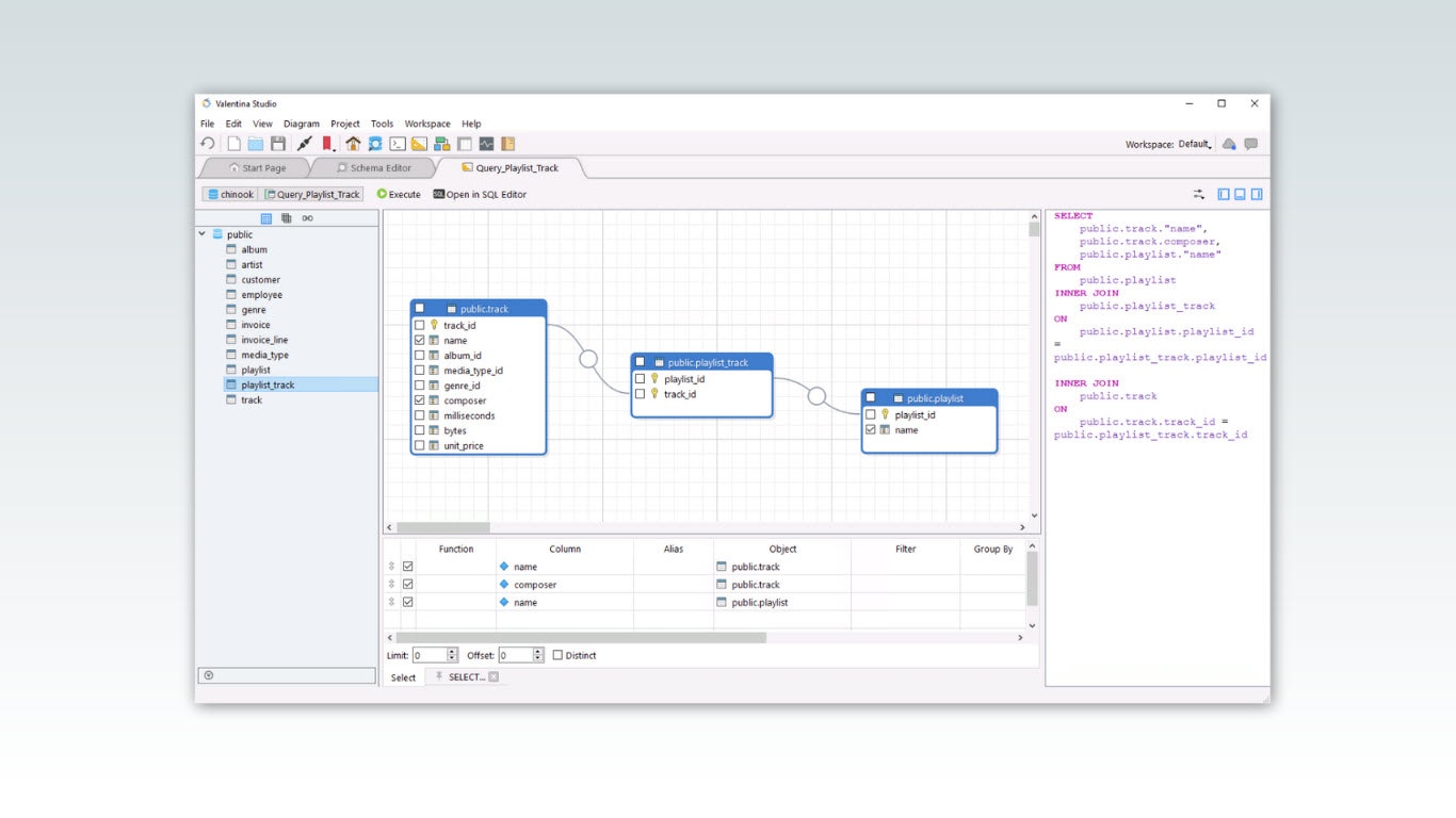
Better Query Building, DuckDB & MongoDB Support
Best free database management app for DuckDB, MongoDB, MySQL, MariaDB, PostgreSQL, MS SQL Server, Valentina DB, and SQLite. Available on Linux, Windows and macOS. Build and deploy Reports. Build and deploy Forms.
Valentina Studio 16 gallery image
Valentina Studio 16 gallery image
Valentina Studio 16 gallery image
Valentina Studio 16 gallery image
Valentina Studio 16 gallery image
Free Options
Launch Team / Built With
AppSignal
AppSignal
Built for dev teams, not Fortune 500s.
Promoted

What do you think? …

Lynn Fredricks
Valentina Studio 16 free version and Valentina Studio PRO 16 arrive! Studio now supports DuckDB and MongoDB, and includes an updated Query Builder. Available on Windows, macOS & Linux. Studio 16 Free Version gets the job done, and lets you try out PRO features such as Reports Builder (and free Reports Viewer) and Forms Editor (with free, royalty free deployment of forms, similar to Claris Filemaker and Microsoft Access). Reports and Forms are fully scriptable with Python and JavaScript.