Launched this week

SQL Commander
Universal SQL Database Management Tool
2 followers
Universal SQL Database Management Tool
2 followers
Cross-platform universal SQL and DB development tool with cool features that enhance your productivity. All major DBMSes are supported: Oracle, MySQL, MS SQL, Postgre, and more!











Hey Product Hunters!
A couple of years ago, when I worked as SQL developer, I realized how much time I spend using inconvenient tools for my every day job. For instance,
Search a field/procedure/function in a DB's metadata using MS SQL Server Management studio took several minutes.
If you'd need to search it in several DBses and compare - multiply by number of DBses.
If you'd need to do it in PostgreSQL DB as well - run pgAdmin and repeat the above steps.
Lost 2 hours a week = 12 working days a year. Multiple by 10 colleagues - thousands of dollars were spent to nothing.
So I decided to create a tool that'd be helpful in my SQL/DB work and make me more efficient. As a result, SQL Commander was born.
Who is this for: SQL devs, DBAs, QA, PM, and others who work with SQL, databases, and data. The app provides a bunch of useful features:
SQL work
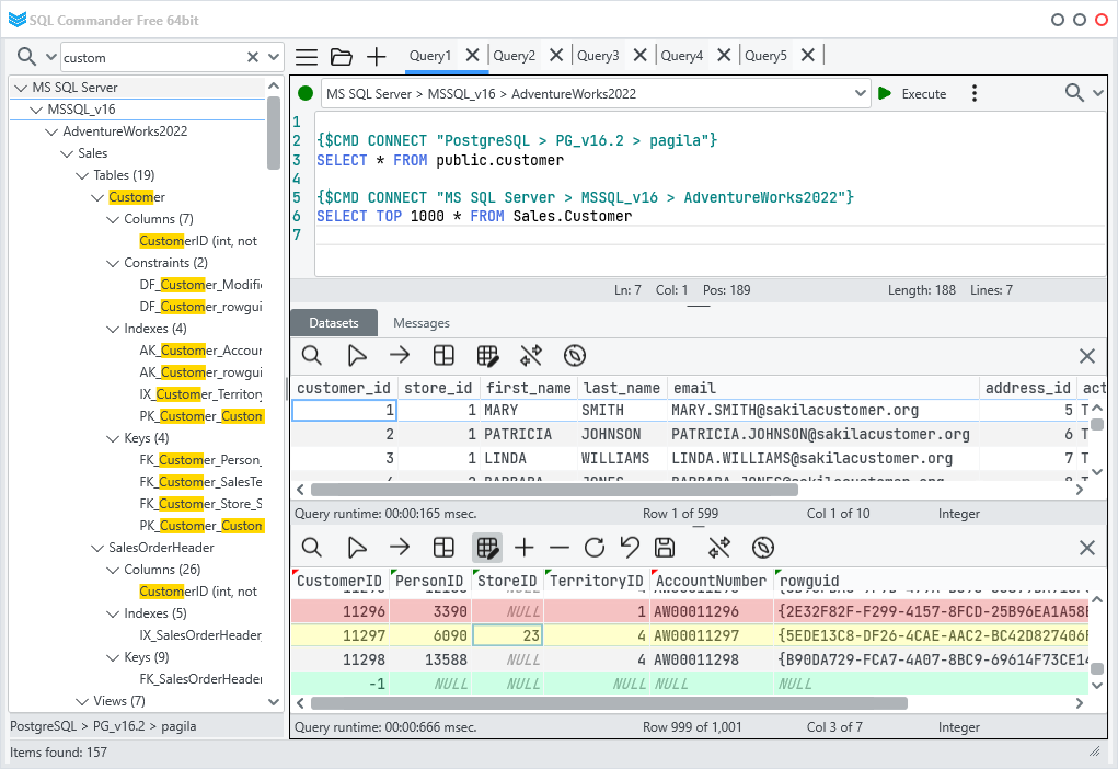
JOIN tables from mupltiple different DBMS, e.g. from Oracle and MS SQL, as you can see on the screenshot above.
Local queries support: you can run an SQL query on the dataset returned from another query.
Internal commands allows you to switch between several DBses/DBMSes in a single SQL code.
Cool SQL editor.
Ability to run your SQL scripts in command-line mode.
Data work
Search and filter table and query's resultset.
Real-time table data editing and saving.
Import/export (CSV, JSON, etc.)
Other
Metadata search by one or several DBses connected, across multiple DBMSes: Oracle, PostgreSQL, MySQL, MS SQL, etc.
Script Mapper built-in tool helps you create repeateable scripts (like INSERT INTO) based on your tepmlate and a dataset provided.
Cross-platform: Win 64, Win 32, Linux 64. MacOS and Android versions are under development.
and many more!
Some of upcoming features:
Full-text search.
Team/shared SQL code work.
Charts drawing.
DB diagrams.
and more. Stay tuned!
The app is free (but shows nag-screen). If you'd like to buy a license, you can use 50%-off discount code provided (valid until March, 1st).
Thank you for your attention, your feedback is highly appreciated!