
Simple Blog API
Manage posts, publications and articles without hassle
3 followers
Manage posts, publications and articles without hassle
3 followers
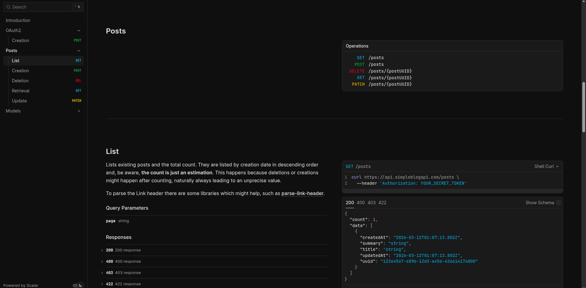
Different than Google Blogger API and Ghost API, Simple Blog API is concise and provides a quick way to manage publications. Connect to Simple Blog API and have more time to post, design your product, provide a better experience for customers and more. To start using, subscribe to one of the plans and you'll receive your credentials by email. After that, make a request to the token endpoint to generate you credentials and use it to create, delete, list, update or retrieve posts!


Currently, everywhere we look, there are posts, documents, articles being generated by AI or written by people whose purpose is to engage the public, improve SEO results of your website, create track record, provide a page for customers to have their own blog and so on. However, to do so, the user is usually locked in a specific platform and susceptible to its terms, policies and rules.
Simple Blog API aims to provide more flexibility and freedom for its users when choosing how to comunicate with world, without making it complicated.