
NVIDIA Powered Research Agent
Research Agent built using NVIDIA’s AIQ Blueprint.
3 followers
Research Agent built using NVIDIA’s AIQ Blueprint.
3 followers
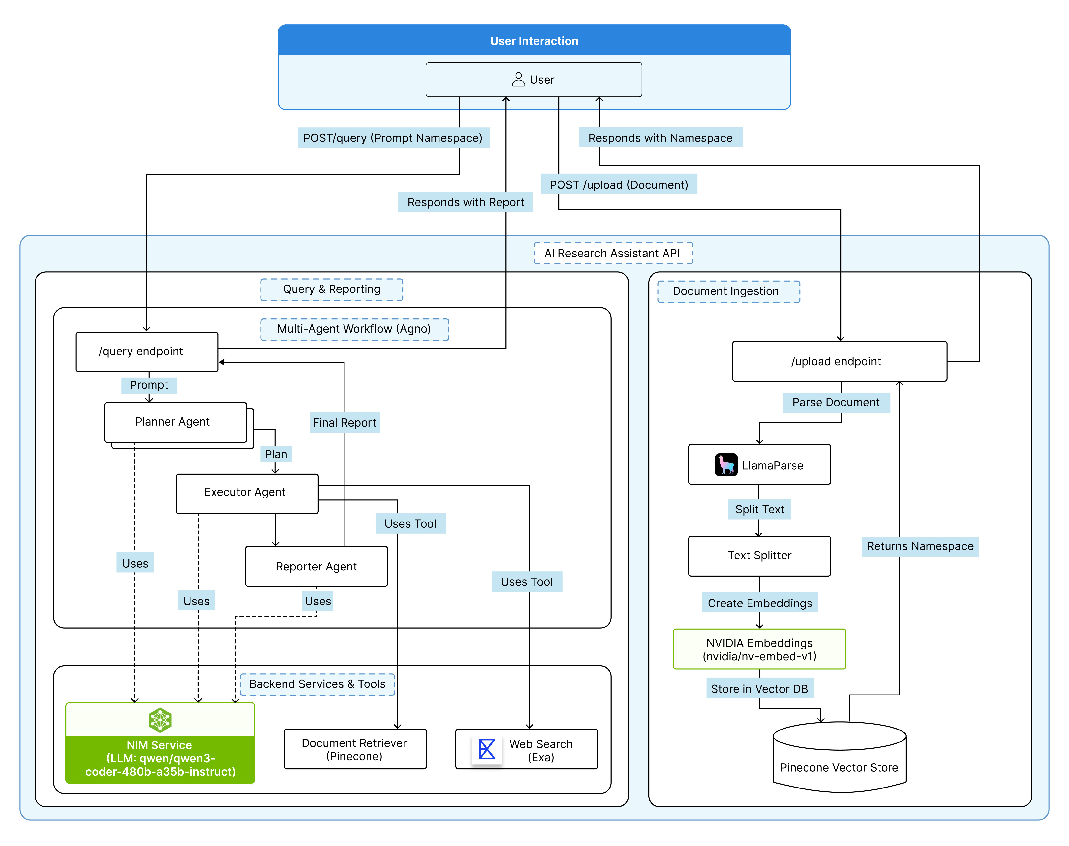
At GenAI Protos, we’re redefining how research gets done with our Research Agent built using NVIDIA’s AIQ Blueprint. Powered by NVIDIA-optimized LLMs, embeddings, and inference pipelines, it reads, reasons, and reports transforming dense academic or business documents into clear, actionable insights in minutes.













