DrawMyEA — Visual Trading Bot Builder
Draw & Build Your Trading Bot, No Code
2 followers
Draw & Build Your Trading Bot, No Code
2 followers
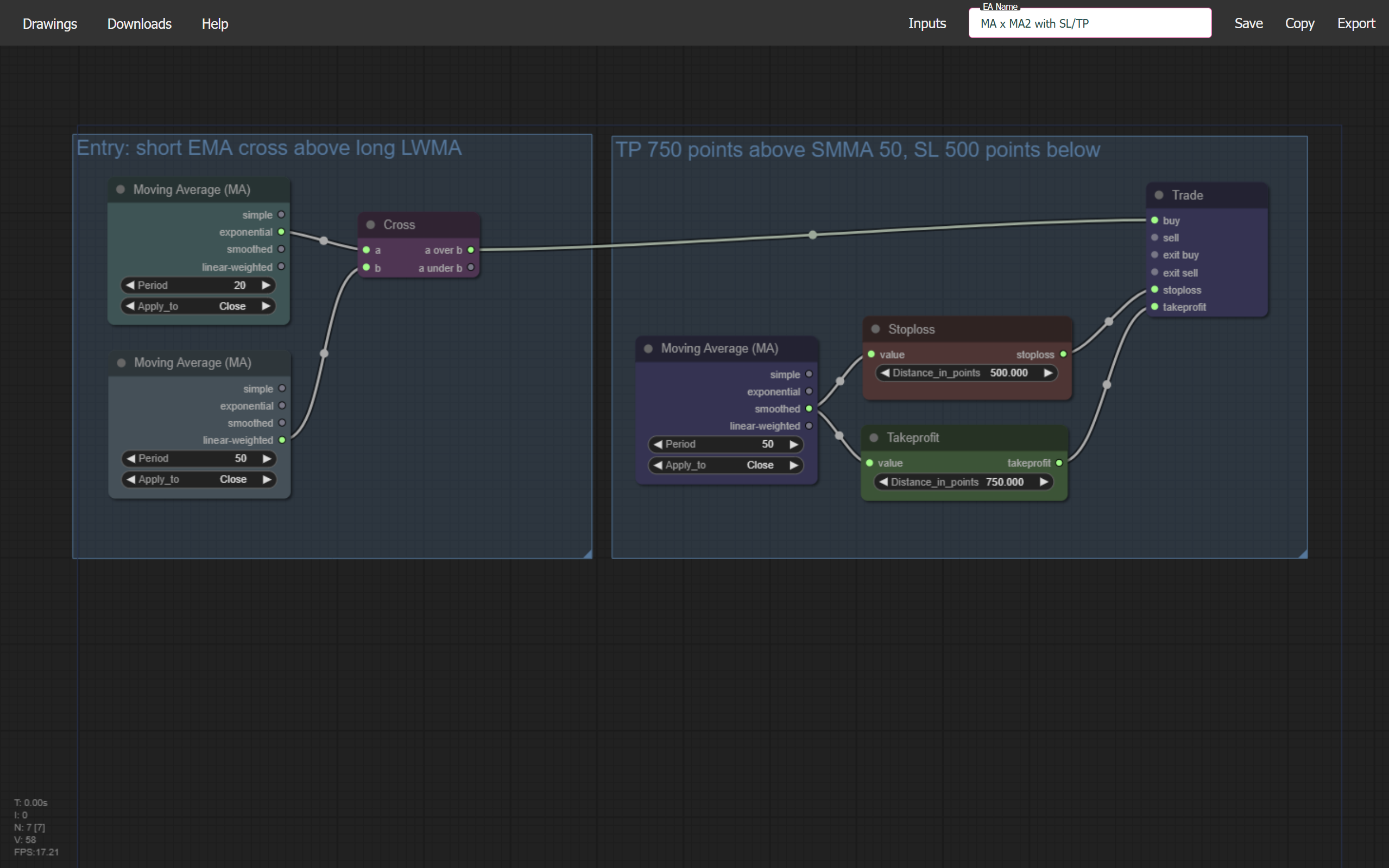
DrawMyEA turns trading ideas into automated robots—no coding needed. Sketch strategies with simple flowcharts, like drawing on a whiteboard. Each block is a rule, condition, or an action, making complex systems easy to grasp. For traders, these robots (Expert Advisors) run inside the popular MetaTrader platform, automatically executing your strategy. For everyone else, it’s a way to turn logic into a working bot—whether you're curious about automation or fascinated by how trading tech works.







Hi Hunters,
I’m Mario — solo founder of DrawMyEA.
This app began with a curiosity: is there a lazy way to do it?
I trade forex in my spare time, and as soon as people in a local forex community discovered I could write code, they started asking for custom implementations of their strategies — mostly for free, as a way to share ideas and make friends :).
After 20+ custom bots, I realized something: the mechanics (entries, exits, handling positions, processing indicators) are basically the same. Only the strategy logic changes. That insight pushed me to research a better way — and eventually, created this app.
Here’s a quick glossary:
MetaTrader 5 (MT5) is a popular trading platform used worldwide.
Depending on your broker, MT5 can be used for forex, crypto, and commodities.
An EA (Expert Advisor) is a trading robot that runs inside MT5, automatically executing your strategy based on the rules you set.
With DrawMyEA, you don’t write code — you build your strategy visually using flowcharts, and it becomes an EA ready to run on MT5.
I’d love your feedback: does this visual approach make trading easier to understand, even if you’ve never touched forex or trading before?