Best Products
Launches
Launch archive
Most-loved launches by the community
Launch Guide
Checklists and pro tips for launching
News
Newsletter
The best of Product Hunt, every day
Stories
Tech news, interviews, and tips from makers
Changelog
New Product Hunt features and releases
Forums
Forums
Ask questions, find support, and connect
Streaks
The most active community members
Events
Meet others online and in-person
Advertise
Subscribe
Sign in
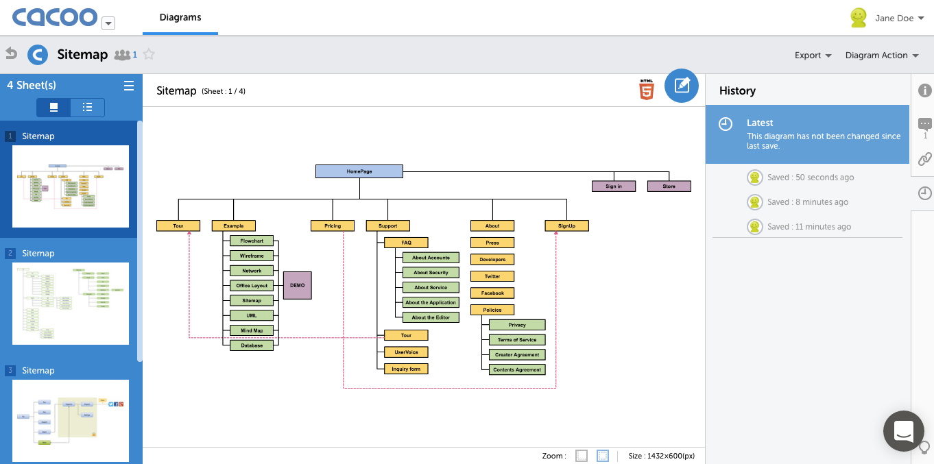
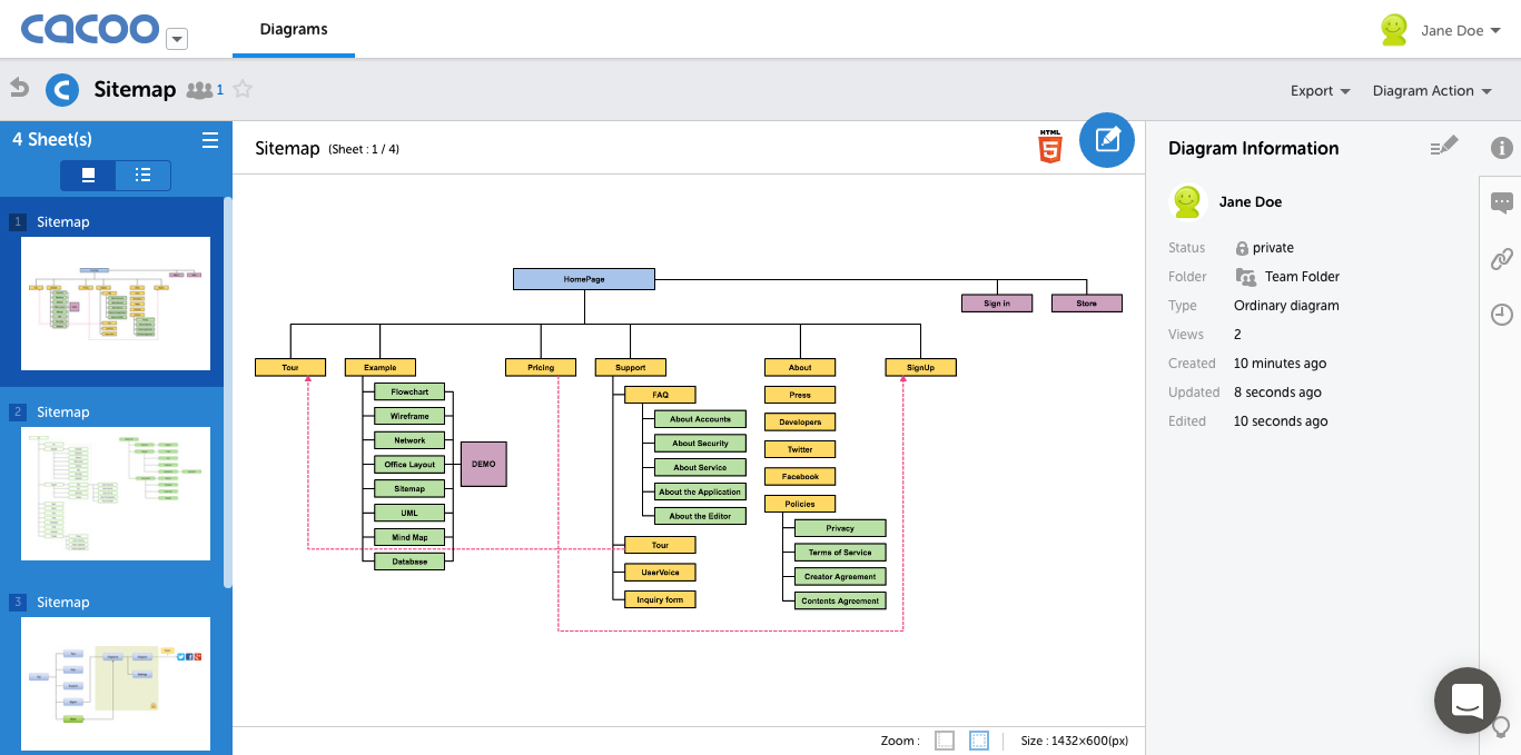
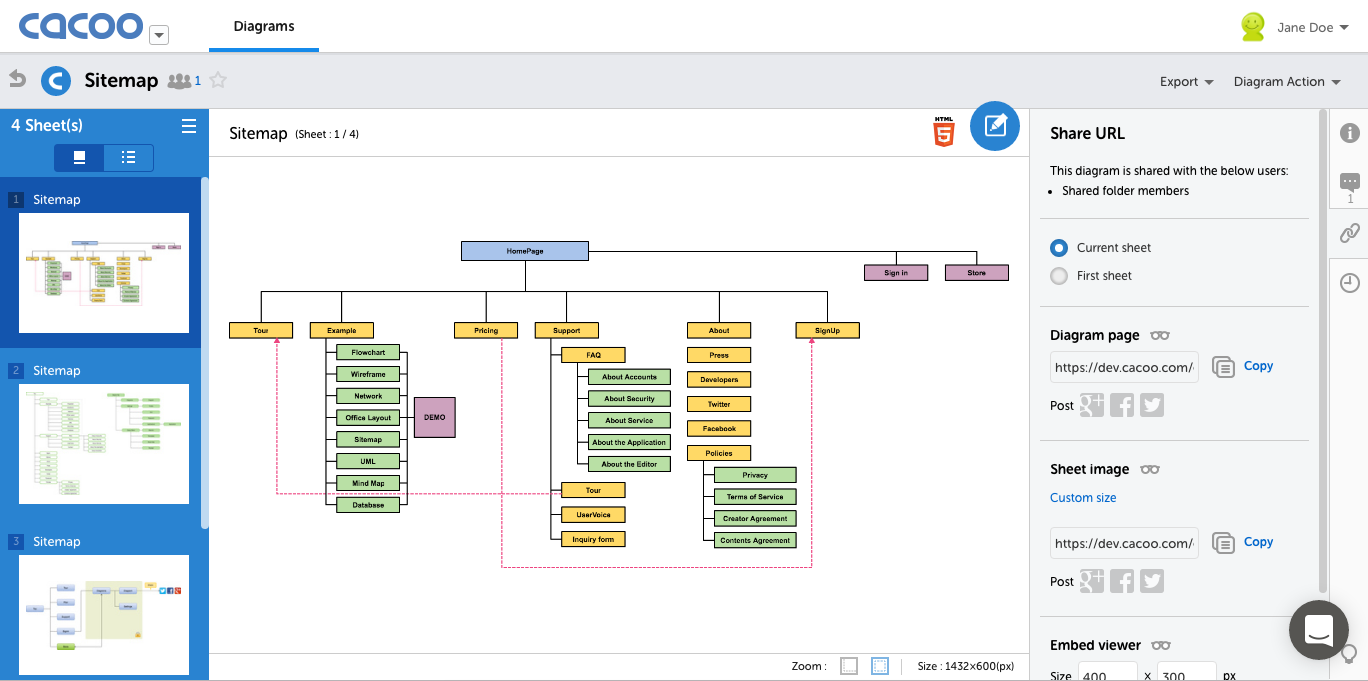
Cacoo
Create diagrams, the easy way.
0 followers
Create diagrams, the easy way.
0 followers
Visit website
Cacoo is a cloud-based diagram maker for companies, teams, and you.
Overview
Reviews
Team
More
Subscribe
Sign in
Have a question about Cacoo? Ask it here and get a real answer.
Ask Cacoo
Figr AI: UX Agent for Product Teams
— Learns your product. Thinks through UX
Learns your product. Thinks through UX
Promoted
Cacoo Launches
Cacoo
Teams who diagram together, thrive together
Launched on February 7th, 2021
1
6
Cacoo
Create diagrams, the easy way.
Launched on December 4th, 2015
0
23
Do you use Cacoo?
I use this
I use something else
Reviews
Most Informative
View all
No reviews yet
Be the first to leave a review for Cacoo
Leave a review